Prijavite se
  • Tarife
  • Podrška

  • Promijeni temu

Translate not found: free trial for 14 days
Započni sada, odaberi plan kasnije.

Translate not found: no credit card required no obligation no risk
Tim 3
69.90
Besplatno
mjesečno
  • 10 sudionici
  • 10 Translate not found: projects3
  • 10 Translate not found: gb Translate not found: per_team
  • Translate not found: roles_and_chats
  • Translate not found: ai-services
  • Translate not found: integra
Translate not found: free trial for 14 days
Započni sada, odaberi plan kasnije.
Translate not found: no credit card required no obligation no risk
Tim 3
69.90
Besplatno
mjesečno
  • 10 sudionici
  • 10 Translate not found: projects3
  • 10 Translate not found: gb
  • Translate not found: roles_and_chats
  • Translate not found: ai-services
  • Translate not found: integra
Translate not found: ai_
CRM
Translate not found: services_for_business

Sve u vezi s poslom Translate not found: together

Translate not found: projects_people_knowledge_and_much_more_a_platform_that_makes_things_easier

Započni
Proizvodi

Translate not found: set_up_your_workspace radni prostor

Translate not found: from_workflow_tools_to_connections_and_beyond_theres_much_more_to_explore

Ganttovi dijagrami

Translate not found: the_gantt_chart_clearly_shows_the_project_plan

Daske

Translate not found: interactive_online_whiteboard_for_teamwork_

Kanban

Translate not found: visualize_the_workflow

Popisi zadataka

Translate not found: all_tasks_are_in_front_of_your_eyes_add

Kalendar

Translate not found: projects_tasks_and_events_in_one_overview

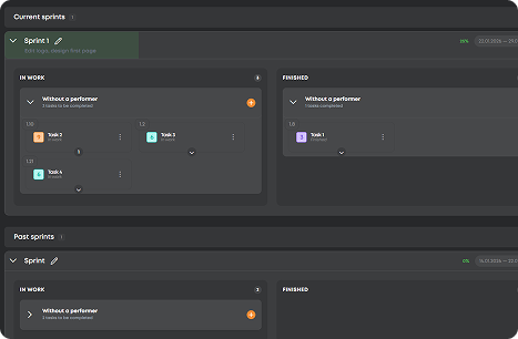
Translate not found: sprints

Translate not found: flexible_planning_without_progress_in_real_time

CRM

Translate not found: set_up_a_crm_structur

  • Planirati s preciznošću Ganttovi dijagrami
    Translate not found: schedule_adjust_and_track_relations_to_ensure_that_projects_stay_on_time_
  • Organiziraj rad Daske
    Translate not found: structure_projects_monitor_progress_and_keep_everything_under_control
  • Translate not found: visualize_workflows Kanban
    Translate not found: flexible_boards_where_tasks_flow_priorities_stand_out_and_progress_stays_visible
  • Zabilježite Svaki Zadatak Popisi zadataka
    Od brzih bilješki do važnih ciljeva, svaki zadatak dolazi na jedno mjesto i biva obavljen.
  • Fokus na vrijeme Kalendar
    Planirajte, rasporedite i koordinirajte rokove i sastanke kako biste sve uskladili.
  • Translate not found: focus_on_tasks Translate not found: sprints
    Translate not found: keep_the_team_focused_more_r_speed
  • Translate not found: work_anywhere CRM
    Translate not found: one_space_to_post_projects_connect_with_talent_and_build_results_together
  • Planirati s preciznošću

    Ganttovi dijagrami

    Translate not found: schedule_adjust_and_track_relations_to_ensure_that_projects_stay_on_time_
    Translate not found: learn_more
  • Organiziraj rad

    Daske

    Translate not found: structure_projects_monitor_progress_and_keep_everything_under_control
    Translate not found: learn_more
  • Translate not found: visualize_workflows

    Kanban

    Translate not found: flexible_boards_where_tasks_flow_priorities_stand_out_and_progress_stays_visible
    Translate not found: learn_more
  • Zabilježite Svaki Zadatak

    Popisi zadataka

    Od brzih bilješki do važnih ciljeva, svaki zadatak dolazi na jedno mjesto i biva obavljen.
    Translate not found: learn_more
  • Fokus na vrijeme

    Kalendar

    Planirajte, rasporedite i koordinirajte rokove i sastanke kako biste sve uskladili.
    Translate not found: learn_more
  • Translate not found: focus_on_tasks

    Translate not found: sprints

    Translate not found: flexible_planning_without_progress_in_real_time
    Translate not found: learn_more
  • Translate not found: work_anywhere

    CRM

    Translate not found: one_space_to_post_projects_connect_with_talent_and_build_results_together
    Translate not found: learn_more

Translate not found: unite_projects_teams_and_talents_on_platform_built_for_successful_work_all_the_gears_of_your_projects_spinning_in_one_place_together

Pokušaj sada
  • Kanban
  • Daske
  • Ganttovi dijagrami
  • Translate not found: sprints
  • Translate not found: documents
  • Stolovi
  • Kalendar
  • Izvještaji
  • Translate not found: wikis
  • CRM
  • Translate not found: ai_
Prednosti

Translate not found: your_command_center_for_effective_work Translate not found: effective_work

Translate not found: workspace_full_of_smart_moves_turn_small_sparks_into_big_projects

Sve-u-jednom projektni motor

Translate not found: plan_track_and_adjust_projects_without_switching_apps_ensuring_smoother_workflows
Registrirajte se sada
Učinkovitost

Translate not found: all_your_projects_under_one_roof

Od planiranja do zapošljavanja
Započni besplatno
Translate not found: chat_share_files_and_coordinate_across_teams_keep_all_discussions_files_and_updates_in_one_place

Translate not found: hire_smart_work_smooth

Translate not found: instantly_find_and_assign_tasks_to_skilled_freelancers_ensuring_projects_move_forward_efficiently_while_maintaining_quality
Translate not found: plan1
Translate not found: track
Translate not found: deliver
FAQ

Translate not found: got_questionsImamo te.

Translate not found: our_mission_is_to_make_work_effortless_and_that_includes_guidance_for_closer_look_at_every_detail_check_out_our_full_faq_section_read_more_answers_
Kako se ZIO razlikuje od drugih?
Translate not found: zio_is_a_single_platform_combined_crm
Translate not found: who_is_zio_built_for__individuals_teams_or_companies
Translate not found: zio_is_designed_for_teams_and_entrepreneurs
Koliko košta ZIO?
Translate not found: zio_offers_8_personalized_pricing_plans_for_different_types_of_teams_from_19__to_495___choose_your_perfect_fit_learn_more_about_it_in_tariffs___tab Translate not found: tariffs_
Mogu li koristiti ZIO besplatno?
Sigurno! Ne morate ništa kupiti ako ne trebate raditi u ZIO radnom prostoru s ekipom, ali ako trebate — prvo isprobajte naš besplatni plan, a zatim ga nadogradite kad god vaše potrebe rastu.
Translate not found: how_do_for_business
Translate not found: just_create_crm_will_work
Koje opcije plaćanja su dostupne na ZIO?
Translate not found: zio_offers_secure_online_payments_with_multiple_options_you_can_pay_in_usd_or_rub_depending_on_your_preferences_and_all_transactions_are_processed_safely_within_the_platform
Je li sigurno upravljati projektima i plaćanjima na ZIO?
Apsolutno! ZIO koristi industrijske standarde sigurnosti za zaštitu vaših podataka i transakcija, tako da se možete usredotočiti na svoj rad bez brige.